为满足“已有网站客户在不开通云建站应用情况下,仍可对已有网站访问数据进行运营查看”的需求,尚云平台对云建站原有逻辑进行优化。已有网站的客户,通过在其原有网站进行相关代码部署,即可在云建站中查看并运营相关访问数据。具体操作如下所示。
第一步:首次对云建站应用进行“应用管理”时,用户需要选择“搭建网站”或者“已有网站”;如下图所示。

第二步:选择“从零搭建网站”后,即可进入到云建站应用,客户或运营人员可以自行搭建客户网站;若选择“已有网站”,即可进入到已有网站管理首页。
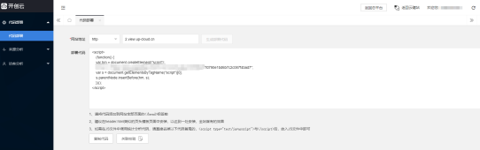
第三步:在“已有网站”管理页面,进入到“代码部署”页面,正确填写网站地址后,点击“生成部署代码”按钮,如下图所示。

第四步:按照相关提示,将部署代码添加到网站全部页面的标签前,点击“关联校验”按钮,提示“部署成功”,即可实时获取该客户原有网站相关访问数据。
注:
① 已选择“已有网站”后,若客户仍想使用云建站应用搭建新的网站,可点击页面右上角“返回云建站”按钮,如下所示。

② 系统默认本次云建站应用退出前显示的界面,为下次登录时显示的页面。如本次应用退出时,界面停留在“原有网站管理页面”,那么下次登录云建站应用时,系统默认打开“原有网站管理页面”;
③ 若客户同时开通“原有网站”及“新建网站”两种模式,各模式内部访问数据分别显示,但用户端首页-应用面板-云建站数据两者汇总数据。